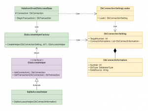
data-access-class-diagram01
おすすめ
TextBox と Material Design In XAML Toolkit【case: 1-3 WPF UI Gallery】
by 沖田玲朗 · Published 2020年5月15日 · Last modified 2020年8月6日
Nuget、登録の時間です!
by 沖田玲朗 · Published 2023年7月7日 · Last modified 2023年7月18日
WPF Prism episode: 4.5 ~ ReactiveProperty からはじまる MVVM 狂想曲 ~
by 沖田玲朗 · Published 2018年11月17日 · Last modified 2020年9月16日

